私のAI体験、2026年2月の活動、ということで、我がAIマシン(Core i9-10980XE,メモリ256GB+GeForce GTX1080Ti、GeForce RTX3070)にllama.cppの環境構築を行ったので、そのメモになります。

モデルがQwen3-VL-235B-A22B-Thinking-GGUF:Q5_K_Mで、だいたい、1~2Token/sec、つまり1秒に1文字出力される。何かすると20分ぐらいかかるので、これを高速化できればうれしいという話。





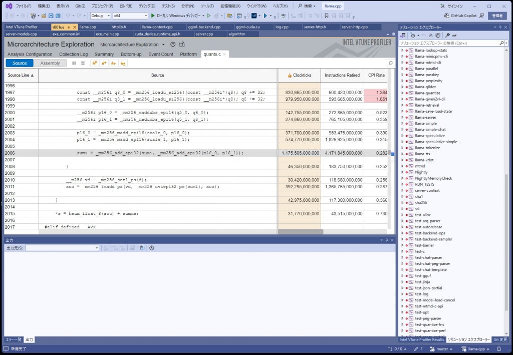
目的の箇所にたどり着けたのでよいが、途中、Bottom-upタブの見方が良く分からないので学習する必要がある。
最も時間がかかっている個所が判明したが、
sumi = _mm256_add_epi32(sumi, _mm256_add_epi32(p16_0, p16_1));
どうも、AVX2のコードのようである。まずは、AVX512で動かすにようにして、最適化をかけるようにする。
パット見た感じなので確定的ではないですが、ボトルネックになっているコードは、モデルの重みデータを戻す処理のようである。このモデルデータは、重みが5ビットのものを使っているので内部で8ビットにしているようです。
llama.cppはAVX512を使うといっているがこのデータを戻すところはAVX2のままのようです。
考えてみれば当たり前といえば当たり前なのですが、なんとなく5ビットに圧縮したら展開するのに時間がかかるのではないかと思っていたら、その通りのようでした。この部分の処理時間は全体の約70%ぐらいを占めており、この部分を最適化することは期待がもてる。
もっとも、RAMを大量に積んで利用するモデルを8ビットとかにすればこの部分の処理をカットすることが出来るのでかなり早くなるかと思うが、メモリはこれ以上は積めないので最適化を頑張ろうかと思う。
今日は衆議院議員選挙の投票日で、自民党が大躍進ということで、結果は結果なので一国民としては受け入れるしかないのでしょうが、これで本気で日本が良くなると思っている人がいるのかと疑問を抱く。 要は失われた30年というのは、官僚や政治家の責任(国を動かすという意味で)があるのでしょうが、日本の国民性ということも大いに関係しているかと思います。
こういうことを書くと、炎上しそうですし「誰に投票するのか?」は個人の自由なのでそれに対する批判というのもどうかと思うのですが、考えてみればビジネスパーソンとして30年以上仕事をしてきましたが、政治家がどうこうというより、企業の人間にも問題があるように思える。
IT業界の話をすると、大手企業の人達はプログラミングを行わないで、もっぱら外注に任せる。最終的にはSESだったり派遣だったりで、いわゆる非正規またはそれに準ずる人達がプログラムを行うことになる。 通訳案内士の業界もどっこいどっこいで、大手の旅行会社の場合、その人達が添乗したりガイドしたりするということは稀で、派遣やフリーランスのガイドが対応することになる。 一見すると「責任と実行の分離」のようなある意味、組織運営のセオリーとなっているかと思いますが、実態としては、責任も実行も末端のプログラマやガイドに押し付けられることになる。 こういうといろんな人を敵に回しそうなのですが、もちろん「大企業の人や旅行会社の人もちゃんとしている人はちゃんとしている」ということを付け加えておきます。
もっとも、何かトラブルが発生すると、もちろん現場のプログラマだったりガイドが怒られながら対応することになる。
例えば、IT業界のあるあるですが、以下、プはプログラマ、マはマネージャになります。
プ:「○○が問題です」
マ:「なるほど、でその対応策は?」
プ:・・・(それを考えるのはお前の仕事ではないのか?)
というようなことがあったり
プ:「○○が問題です」
マ:「なるほど、でその対応策は?」
プ:「予算を増やしてください。」
マ:「それは出来ないな。他の手立ては?」
とかですかね。
当たり前ですが、マネージャがこんな対応をしていたらプロジェクトが計画通りに終わらずに炎上する危険性があり、実際に炎上することもあります。 私も、若いときは、自身のプロジェクトが炎上したり、火消しとして炎上プロジェクトに駆り出されました。
ちなみに、プロジェクトが炎上する前はマネージャは良く上司や顧客に「問題ございません」と言っておきながら、いざプロジェクトの遅延が発覚すると「そういう報告は受けていませんでした」というのがテンプレになります。
つまり、プロジェクトが炎上しても本来責任をとるべき立場の人達が責任をとらないで逃げるので、こういう人は学習しないでちょいちょいプロジェクトを炎上させることになります。 で、残念ながらこういうビジネスパーソンとして問題がある人が正社員として高い給料をもらっていたりしています。
さて、こういう人達を前にして私はどうしたかというと「有効な手立てはない」というのが私の回答になります。 唯一できることと言えば、「金で解決」ということで、フリーランスになりそれなりの報酬をもらって仕事をするということになりますが、その場合、今度は値引き交渉に付き合ったり、タダで仕事をさせようという人を相手にすることになり、それはそれで疲弊しました。
結局、「関わらない」という選択しかできませんでした。その結果、日本の環境では細々と仕事をすることになりますがおかげ様でここ10年以上はストレスフリーとなっています。もちろんですが、こんなことは多くの人に真似ができないかと思いますが、
・技術力があれば会社にしがみつかないでフリーランスとして仕事ができる
・いわゆるJTCより外資企業の方がフリーランスを相手にしてくれるので、英語力があれば尚可
・会計や税金等、ファイナンスの知識は必須
・子供がいなかった
ということが言えるかと思います。特にファイナンスの知識が必須というのはピンとこない人もいらっしゃるかと思いますが、これは朝三暮四の話が近いかと思います。例をあげると、持ち家vs賃貸論争がありますが、これは借金を全て返せたときにその持ち家は概ね家賃の1.5倍程度の収入を得たことと同じということが言えます。
例えば、家賃を10万円払っていたとします。家のローンを払い終わったとすると、この家賃10万円が節約になったかと思われるかと思いますが、もともと10万円を給料から払っていたとすると、税金や社会保障費を鑑みると1.5倍ぐらいの価値があるということになります。 もちろんローンを払った場合、金利を払う必要があり、インフレ基調の現在では高額なローンは控えたいです。つまり住居について「賃貸なのか購入するのか、予算はどれくらいにするか?、場所は?、購入するタイミングは?」ということを真剣に考えて後々損をしないようにしなければならないです。
また、私の場合、子供がいなかったことも大きいかと思います。子供については出来なかった面もあるのですが、必要以上の治療をしなかったです。『自分が希望を持てない国に子供を放り出すのか?』ということもありますし、『子供にかかる費用を節約できた』ということもあります。少子化に貢献したということは、私もこの失われた30年に加担しているとも言えます。
少子化や非正規雇用については、問題と言われながら改善されずに来ていますが、今の行政や政治では、今後も改善は期待できないでしょう。なんやかんやで非正規労働者が4割程度ということは、マイノリティーということになるので、選挙でなんとかしにくい面があります。もちろん非正規労働者ばかりが割を食うわけではなくいわゆる「正直者がバカをみる」ということもあります。
そして、経済が円安基調になったのは、単純に輸出力がなくなった。つまり日本の技術力が低下したということの現れとも言えますが、その原因は人材の不足、「バカを見た正直者」がリタイアしたり、業績悪化で解雇されたり、少子化でそもそも労働者が減ったということかと思いますが、その改善が見えない限り先はないかと思います。
もっとも、皮肉なことに、日本の国力が低下している中で「責任ある積極財政」で、円安基調になることは「通訳案内士」としては良い環境ではあります。
確定申告の季節が迫ってきまして、当方、先立って給与支払い報告書の提出を行っています。
この報告書ですが、e-taxと同様に電子証明書が必要で、要はマイナンバーカードを用いて署名を行います。
で、今年は電子証明書の更新時期にあたっていまして、電子証明書を再登録しなければなりません。(既に何を言っているのかわからないかもしれませんが・・・)
で、電子証明書を再登録しようとしたら、「証明書情報への接続に失敗しました」と出まして、で、動作確認を行うと、

と言われました。調べること10分、原因はリモートデスクトップでつないでいるからのようでした。厄介なのが、カードリーダーのデバイス自体は認識されていたので原因究明に時間がかかった(ということで、厳密な理由は解らない。リモートデスクトップをやめて、ローカルログインしたら動作した)。
経理関係のPCと普段使っているPCを分けている関係で、経理関係のPCへはリモートデスクトップでつないでいる。
電子署名を使いだしてから十数年以上たつが、この不具合ちょいちょい出ている。 ここ数年は使えてたりしたが、今回また突然エラーになり、不具合の切り分けが面倒。まぁ、仕組上、ちょいちょい不具合がでるのもわからなくはないが、ちょっとシステムが弱い。
ややこしいかつ不具合がでるマイナンバーカード、そりゃ普及は難しいでしょう。
AIという言葉が出てきて早幾年月ですが、いわゆるChatGPT等の生成AIが出てくるまでは、眉唾ものという印象がありました。大昔はパーセプトロンとかバックプロパゲーション、ニューラルネット、ディープラーニングとかありまして、これが現在のAIの流れですが、度々沸いては消えるというブームで終わっていました。今回の生成AIもバブルと呼ばれているのでそれはそれで何時かはブームが終わるかもしれません。そうなったら、今はAI需要で高騰しているメモリが暴落することになるので買いあさることになるでしょう。その他の流れとして第五世代コンピュータプロジェクトとかProlog、エキスパートシステムなんかもありました。こちらの方はほぼ完全に来ている感はありますが、私はほそぼそとPrologを引き継いだ言語を作っています。
そんな感じで、AIブームを横目に見ながら、昨年までは、私は主にChatGPTで、英語の校正か、時には説明文(日、英)の生成などに使っていました。私はキャラクターデザインが出来なかったが、ChatGPTでもいい感じのアイコンを生成するのでそのうちゲームでも作ろうかと考えていました。
とまぁ、のんきに構えていたわけですが、昨年春に「もうすぐ消滅するという人間の翻訳について」という記事を読みました。文学系のプロの翻訳家がAI(およびその他)から仕事を奪われる危機感を書いたもので、私も危機感を共感しました。ということでAIと本腰で向き合わないとダメだということで、重い腰を上げました。
まずは、ローカルLLMということで、AI用のマシン(Core i9-10980XE,メモリ256GB,グラフィックカード Geforce RTX 3070 + GTX1080Ti)、を用意し、llama.cppをインストールして、いくつかのモデルをダウンロード実行し、WEBアプリ(ゲームを想定)を作らせたりしたが、残念ながらまったくお話にならないくらい完成しなかった。よくある「直しました」と言って直ってこないことが多々あった。
ここで、バイブコーディング用のAIを使えばよかったかもしれないが、フリーのモデルの精度が向上することに期待することにして、一旦辞めました。
その後、Youtubeがおっくうに(動画編集が面倒くさく)なり、6月ぐらいからブログの方にシフトしていたが、徐々にChatGPTとの共作を模索するようになりました。
最初は、過去の記事をChatGPTに読ませていたが、そのうち試しに記事を書かせてみた(原稿を私が書いて、ChatGPTに原稿を元に肉付けをした)。ただ、ChatGPTの文章がいまいち気に入らないので、ChatGPTは校正・批評をさせるようにした。今のところAIに何かを作らせるより、批評をやらした方が『AIは、何を知っていて、何が出来て、何が出来ないか』が解るようになると思ってやっている。
ちなみに、私の記事の中でのトップ2をChatGPTに評価させました。
1つ目が、社会人であり、技術者であり(ChatGPTの評価)で、
2つ目が、オブジェクト指向おじさん(ChatGPTの評価)になります。
話は少し脱線しますが、この記事はStaticおじさんのパロディーとして馬鹿にするWEB小説が出たことに対する警鐘としてこの記事を出しましたが、ChatGPTも指摘していますが、2026年現在、この記事の主張は正しいとChatGPTは言っておりますね。このあたりをまた記事にしたいですね。
昨年末あたりから、GeminiとChatGPT体制で「校正・評価」をしていたが、そのうち、Gemini,ChatGPT,Grok,Copilotを使うようになりこれらの共通するものを探るようになりました。
以下、私のこの半年で真面目にAIを使った結果、各種AI(無料版)の2026年1月時点の雑感になります。
全体評価について。今AIと言われているものはLLM(大規模言語モデル)を主に使っていることになりますが、言葉(言語)の運用(日本語や英語、翻訳)についてはほぼ信頼に値するかと思います。
加えて、元がネットからの情報収集ということもあり、ネット民の気持ち(?)については良くも悪くもAIは把握している模様。AIに小説やライトノベルを書かせて、いいところまで行っているケースもニュースや記事で見るようになった。一方で、「最近のnoteはAI記事の巣窟」と言われるとおり、質の悪いAI記事に埋もれている。人間とAIが上手く連携しないといい記事にはならないということのようである。
一方で、コンピュータ(プログラミング)関連については、海外の標準的な知識があると思われる。ITのQAサイトのStack Overflowの質問件数が激減しているとのことで、つまりある程度のQAについては、既にAIによって回答が可能というところまで来ているようである。
ちなみに、AIは良く嘘をつくというが、ITに限るとStack Overflowの例もあるとおり、既に平均的な人間のエンジニアよりAIの方が良いのではないか?と思われる。
私の記事に対しても、そこらのエンジニアより的確なツッコミを見せていた。
ただし、キーワードを拾ってそれを上手くつなげている感(表層的な議論)はぬぐえない、ちょいちょい突っ込むことになる。のでやはり限界が見えてきた。
下記、2026年2月現在の各AIの雑感を表にまとめてみました。

Gemini
一番、おべっかを使ってくる。こちらが反応してほしいワード・文章を拾い上げるのが上手い。モチベーションが上がる挨拶を入れてくる。IT系についてはきちんと学習させている面がある。
ChatGPT
Geminiと比べておべっかが若干下手。ただしGeminiより批判と改善案をより出してくる。IT系についてはきちんと学習させている面がある。
Copilot
基本ChatGPTと同じ、若干おべっかが過ぎるか。IT系についてはきちんと学習させている面がある。
Grok
一番おべっかを使ってこない。批判するときは、「これは主観的」、「データがない」、「ハルシネーションについての考慮がない」等、どうも予め決められた批判をしてくるようである。Xの投稿や政府の発表を鵜呑みにする傾向がある。
ちなみに、SNSを見ると「AIが嘘をついた」といって騒いでいる人がいるが、そもそも情報に関しては裏どりをするのが基本で、裏どりもせずに「AIが嘘をついた」というのもどうかと思う。(まぁ、そもそもSNSの情報を信じてはダメなので・・・)。私としては人間がつく嘘と同程度だと思われる。
チャットベースのAIですが、今後の進化として、ある製品を作ったときにセットでAIチャットを用意するということが考えられます。具体的には、私はプログラミング言語(ADP)を作成しているが、ADPを学習したAIに、コードを生成させたり質問に答えさせたりすれば独自言語の学習のコストを下げられるようになるかと思う。実は、AI時代には独自言語の開発は難しくなったかと思っていた。つまり今のAIは現在ある多くのプログラミング言語について既に学習しているが、対して私が開発した言語についての知識はない。これは言語の普及を考えたらマイナスかと思ったが、いわゆるファインチューニングでADPを学習させれば良いと思いなおした。ちなみにChatGPTに「独自言語を普及させるには?」と質問したら、「ドキュメント」やら「サンプルプログラム」やらを進めてくるが「AIに言語仕様を学習させるのはやめた方がよい」と返された。ChatGPT自体は、AIがプログラミング言語を学習するのは難しいと結論づけているのが興味深い。
Stack Overflowの質問件数が激減とかnoteはAI記事が氾濫しているということを鑑みると、人間の良質な記事やアイデア、プログラムのソースコード等、いわゆる知的財産というものについてはネットに出てこなくなるかと思います。私も、何気なく公開したプログラムを「人が見るよりも早く」AIのクローラーに収集されて「もう不用意にコードを公開するのはやめよう」と思いました。もちろん公開しても良いコードは公開しますし、記事は書いていきますが、やはり今年はローカルLLMを鍛え、知的財産の保護をしつつメジャーなAIに比肩できるAIの運用にも力を入れたいと思います。
触ってみた感触ですが、現在のAIは人間を超えるのは難しそうです。もちろんですが、各分野について素人を超えたパフォーマンスを見せるので思わず「おっ」となりますが、人間の真の創造性(要するに0から作るところ)の模倣については難しいのではないかと思う。もちろん今後の発展次第ということも言えますが。
生成AIとやり取りをしていると、「知能とはなにか?」とか「真理とはなにか?」ということを思い知らされます。Grokは、Xや公的機関の発言を鵜呑みにしているところがあり、他のAIについては各社が独自にファインチューニングをしているようである。つまり、AI自体が「これは正しいか?」という判断は出来ないようで予め「これは正しい」と学習させている。この場合、いわゆる哲学や社会科学系のように客観的に真理が解らないもの(と私が思っているのですが)についてはAIは正しいやり取りは出来ないのではないか? 例えば2026年1月現在でいうと今の自民党政権で景気は浮上させることができるか?とかに答えるのは難しいかと思われる。
その他の点であるが、ある種の閃きというのがAIからは感じられない。現在のAIは、いわゆるニューラルネットということで人間の神経細胞を模倣しているが、どうも私自身の思考のメカニズムを振り返るとニューラルネットとは別の仕組みがあるように思える。具体的に言うと量子コンピュータのようなものになる。例えば、プログラムのアイデアだったり、わけのわからないバグの原因が突然、閃いたりするがそういうものはどうもニューラルネットではなく、より高次元の演算が脳内に起こっているような気がしている。
この仮説が正しければ人間はしばらくは大丈夫だと思う。
- ITに関わる日本人は英語が残念なことが多い -
変数名は「AIにレビューさせろ」Part1で、「日本人の英語力は、ばらつきがあり変数名の命名に英語を使うときは危険度が増します。」と婉曲的に書きましたが、残念ながら少なくともITに関わる日本人の英語力はやはり残念なことが多いです。
これは、私自身の英語力も以前は残念だったといえますし、今は「残念でない」だけで、上手いか?と言われたら「人よりは」と謙遜してしまいます(一応プロなので)。
実は、プログラマになりたい人向けに、「基本情報技術者試験の科目B」をお勧めしたのですが、その問題文に「残念な英語」が混ざっており発見してしまいました。
令和5年度、基本情報技術者試験 科目Bの問1の
論理型: divideFlag
になります。この変数は回答に関わっており、あまりいい加減にしてほしくないのですが、何が問題かというと命名はこの際置いておいて、値(true/false)の持たせ方にあります。
if (divideFlag が true と等しい)
pnListの末尾 に iの値 を追加する
endif
とありますが、divideFlagを素直に読むと「割算フラグ」ということで、値がtrueの時はどういう意味かが曖昧になります。
コード上では「true = 割り切れていない」という意味ですが、多くの人は「true = 割り切れた」と受け取ってしまうでしょう。つまり誤解を与える使い方になっています。
ということでAIに掛けてみました。各AIの実行結果は以下のとおりですが、全AIが『意味があいまいになる。「割り切れた=trueと解釈しがち」』としています。
ChatGPTの結果
Geminiの結果
Copilotの結果
Grokの結果
ちなみに、ChatGPT,Gemini,Copilotは、「命名が良くない」とも指摘しています。
ChatGPTは下記のとおり1回鍛えたのでより突っ込んだ内容となっていますが、いずれにしても、divideFlagはダメということになります。
私自身は、『i ÷ j の余り が 0 と等しい』の条件の部分を無意識に『i ÷ j の余り が 0 と等しくない』が正解と考えてしまい、「答えが無いやん!」と一瞬混乱しました。
もっとも、恐らくほとんどの方が、「私がおかしい」と指摘するでしょう。この部分ですが、「割り切れたら後の追加は不要(false)」という意味(candidateFlagやisPrimeなど)であればまったく問題なく、アルゴリズムを適切に判断すると、 『i ÷ j の余り が 0 と等しくない』という認識がおかしいということになります。ということで『私がいちゃもんをつけている』と感じる人もいるでしょう。要は各人が持っている英語力ということになるのですが、今は、AIで試すことにより、一部のエンジニアのいちゃもんなのか、正しい指摘なのかを確認できる時代になりました。
普通のブログ記事なら「IPAさんやってしまいましたね!」と言って終わりでしょうが、いくら何でも「試験問題」ということでそれなりに注意して作成はしているでしょう。実際に多くのITエンジニアは私のような混乱は起こさないかと思います。つまりこのあたりが我々ITエンジニアの英語力の限界と考えた方がよいです。つまり、「AIにレビューさせろ」Part1の正しさをIPAさんが身をもって証明していたとも言えます。
ということで私は、日本語でプログラムを組めるようにしたいと改めて思いましたので、ADPは日本語で名称を記述できるようにしたいです。
「変数名を日本語で・・・」を読んだ硬派なITエンジニアは「変数名は英語だ!」と主張するかもしれません。そんなあなたにはTOEICや英検の受験をお勧めします。おそらく適切な英語名の命名に必要な英語力は、TOEICで730点、英検準1級以上かと思います。100歩譲って、TOEICの平均点560(英検2級程度)であれば、なんとか命名が出来るかもしれません(私の主観では足りないかと思いますが)。もし受験していない人は受験することをお勧めします。おそらくショックな点数(例えば300点)とかになるかもしれませんが、普通のITエンジニアの英語力はそんなものです。
この問題は令和5年(3年前)になりますが、今ならコード全体をChatGPTに掛けられます。下記のとおり、divideFlagについてダメ出ししてもらえるので、今後は試験問題をAIに掛けたいです。ただしローカルAIでレビューしないと思わぬところで問題が漏洩する可能性があります。
ちなみに、コードにある i,jのような1文字変数は『ダメ』という記事も見かけますが、「AIにレビューさせろ」Part0(初心者の方へ)で指摘しているとおり現実としてよく使います。また、ChatGPTはダメ出ししていません。つまり、1文字変数は普通に使うと考えた方がよいでしょう。
さらに、divideFlagのように混乱を助長するような命名を行うのであれば、むしろ f のような1文字の名称の方がましだと思いますが、それはまた別の話ということで